The payment calendar is an operational plan, a table of receipts and disbursements of funds for any period, with details by day, week or month. It helps you see at what point you may run out of money so that you can arrange in advance with customers and suppliers to postpone dates or change payment terms.
As an interactive report, it shows you the automatically generated cash flow forecast versus actual documents for the specified period and allows you to add certain documents for more correct cash balances.
To view and run the report, navigate to Money > Reports.
To start using the "Payment Calendar" feature, please check the settings, navigate to Administration > Settings > Money → put a check mark in the field "Cash Flow Forecasting"
Report Presentation
Planning Period Settings. When generating the payment calendar report, you can set:
• The start date of the period (Previous Payments Period)
• The end date of the period (Future Payments Period)
It is usually possible to select a grouping Interval in the payment calendar interface :
- By day
- By week
- By month
- By quarter
- By year
Example of setting up a period:
Select the grouping by day for detailed viewing or by week/month for review → select the required period and
click "Select".
Filter by Entity
This filter will allow you to generate a report only for a specific entity.
Filter by Bank Accounts / Cash Accounts
By default, the calendar generates cash flows for all accounts of the entity, including Bank account and Cash account, with details for each type of account.
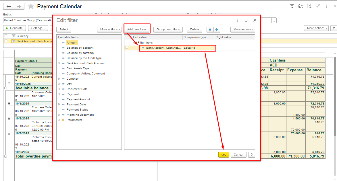
The user can configure the report to reflect the flow of funds, for example, only on a Bank account. Click Settings in the menu and in the new dialogue box, click Filter field.
In the Edit Filter dialog window press Add new item and select the required filter, click OK to save the filter.
In the dialogue box Settings for report "Payment Calendar", a new Bank Account filter has been added, click Complete to save the settings. Now you can filter the report by a specific bank account.
To see the report only for Totals, click Collapse all groups.
There are two ways to plan cash flow:
- "by orders" — based on orders from the customer and supplier. The following documents are used to plan the cash flow "by orders" → Customer Order, Purchase Order, Proforma Invoice, Proforma Invoice Received.
To include planned payments from the customer/supplier in the payment calendar as planned payments of the selected payment type, select the Add to Payment Calendar option on the Payment Terms tab . By default, the "Add to payment Calendar" field is not active. In order to activate it, the document status must be "In Process". This setting is valid for the documents Customer Order and Purchase Order.
For Proforma Invoice and Proforma Invoice Received documents, tick the "Add to Payment Calendar" field on the Main tab.
Example Workflow
- Create a Customer Order and define the payment terms.
- Make sure Cash Flow Forecasting is enabled in the settings.
- Go to Payment Calendar, select the desired time period.
You’ll see the expected cash/ cashless inflow from the order.
- Compare forecasted vs actual data.
- "according to planning documents" — creation of planning documents, the following documents are used → Money Payments (Plan), Money Receipts (Plan).
If you work with regular customers and suppliers, it is more convenient to plan receipts and payments in orders.
In FirstBit, you can easily create actual payment documents (Cash/Bank/Cheque) directly from the Payment Calendar, based on existing planned documents such as:
- Money Payment (Plan)
- Money Receipt (Plan)
Double-click on the planning document to open it directly from the calendar.
Click Generate and select the required document - Bank, Cash or Cheque. You may also cancel the planning document.
Once you create and post the actual Bank/Cash/Cheque document, the planned operation is automatically removed from the plan section of the Payment Calendar and recorded as executed. The calendar view updates to reflect the change in current balances as of the transaction date. At the same time, the planning document will appear in the payment document as a Basis.
Cash Gap and How the Payment Calendar Helps
The Payment Calendar is a tool for planning payments that helps you avoid cash gaps.
Example:
You ship goods to customers, but the payment is received later — sometimes with a delay.
At the same time, your suppliers may require advance payment.
As a result, you may face a cash gap — when you don’t have enough money on your accounts to make the necessary payments.
And don't forget about regular expenses like salaries, rent, communications, and other recurring costs.
In FirstBit, the Payment Calendar clearly shows this situation - when the daily balance becomes negative (displayed in red), it means a cash gap is forecasted for that day.
This allows you to:
- Reschedule payments or negotiate terms
- Postpone non-critical expenses
- Secure short-term financing in advance
- Move funds between your accounts, if applicable. To do this, you can use the Money Transfer document. This way, you will increase the remaining funds on the balance.
Thank you for being FirstBit customer!
#paymentcalendar#moneypaymentplan#moneyreceiptplan#cashgap


























